Connect your apps. Automate your business.
Choose from 15,000 apps to integrate and automate your workflow.
For Citizen Integrators
Three ways to build integrations with ACI
1. Easily connect your apps & automate your tasks with the Automation Editor
It’s amazing how much time you can save on a weekly basis when your apps “speak to each other”. With the Automation Editor, you can build your integrations in just minutes. Simply connect your apps, and when one or more criteria is met (triggers), the automation will launch sophisticated routines (actions) to automate your workflow.

We've automated so much using the Apiant platform that it has become the underlying "plumbing" our our entire lead generation system. With it we can do many things "auto-magically" that leave clients impressed and competitors scratching their heads. So many manual processes have been made automatic that we were able to reassign personnel to more important duties.

John Nesbit
The Customer Factory
The Automation Editor
Assemble your automations in minutes with the Automation Editor
OR
2. Dive deeper and customize your integrations with the Assembly Editor
For the more advanced users, the Assembly Editor allows you to look behind the scenes of your automations and customize them anyway you want or create new endpoints from scratch. With no coding necessary, you’ll be developing custom data integration solutions in record time! The possibilities are truly endless...

Apiant is easy to use, customizable and powerful with amazing support. This tool changes everything. Thanks to Apiant, we can build data integration and automation solutions to do things we always wished applications could do, saving time and money while making us look like rock stars!

Jeff Gipson
Recruiters Websites
The Assembly Editor
Customize your integrations with the Assembly Editor
OR
3. Let us build your ideal integration for you, in record time!
You'd be surprised how quickly and affordably our team can build the perfect integration for your business. Our workflow architects can help you identify which apps to use to optimize your business, connect them and even assemble your automations for you. For the more complex integrations with specific business rules and logic, our Dev Team can custom build your tailored API integration and you'll be able to monitor the progress of development every step of the way.

“The APIANT Dev Team was able to integrate our accounting package with our tax calculation solution saving us hours of manual work per week. Other API integration companies had told us this couldn't be done, but APIANT did it and it's flawless. And incredibly affordable!”

Rocco Guerriero, CEO
CONTOURDS
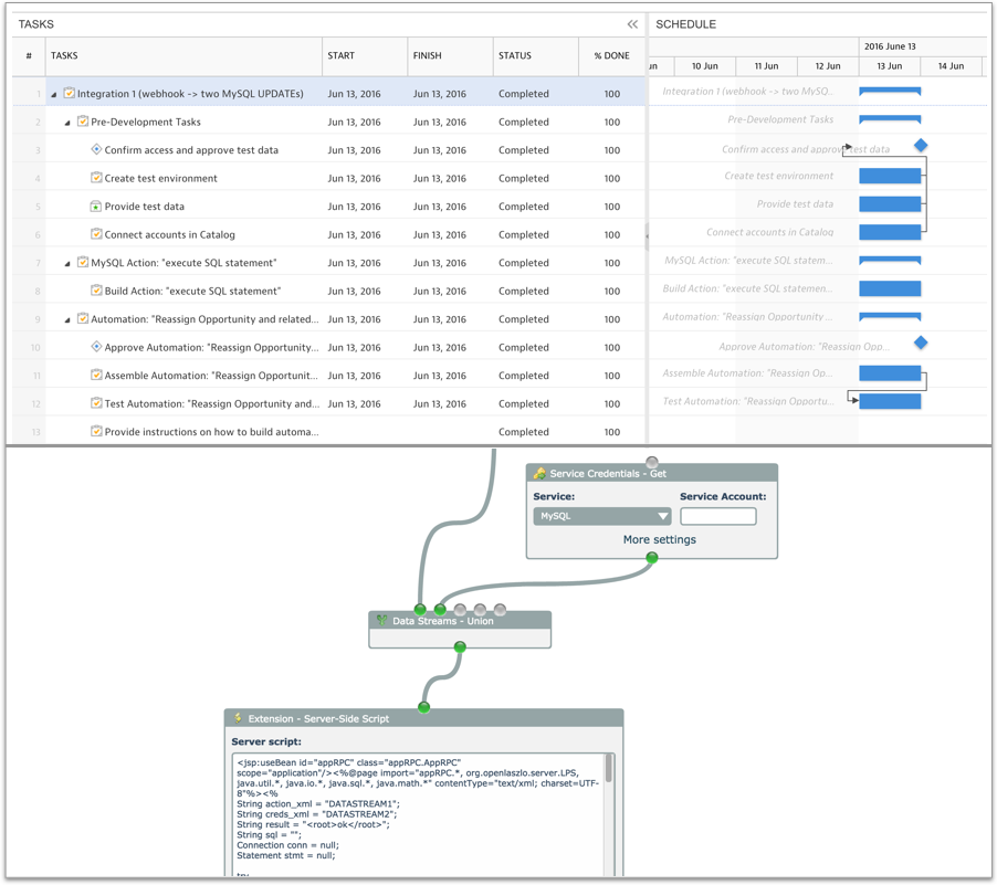
Integration development Project Portal
Monitor your integration development with the Project Portal

's powerful features

Connect 15,000+ Apps
Over 250 apps are currently implemented and ready to use and thousands more are available to order!
Multiple Triggers
& Actions
One or more triggers can start sophisticated routines with multiple actions.
Custom Business Logic
Our development team can add your custom business logic to your automations in record time.  *Development cost may apply
Folders
Use folders to organize your automations.
Flexible Scheduling
Set the frequency for your automations or run them on a schedule.
Share Automations
Share your automations so others can use them as templates for their own integration needs.
Duplicate Automations
Save time by duplicating your automations and modifying them.
View History
& Logs
View history and logs for full transparency on every task your automations run.
Data Transforms
Reformat text, numbers and dates in your automation.
Integrate API’s
without coding
Our revolutionary Assembly Wiring Editor lets you quickly integrate standard API's without coding. JavaScript, Java or PHP code can easily be inlined when needed.
150+ Processing Modules
Over 150 baseline processing modules are currently available. An average trigger or action assembly uses just 6 modules, however.
Advanced Debugging
Debug your integrations as you build them, with advanced features such as realtime data visualization.
Pre-built Assemblies
With almost 1,000 action and trigger assembly diagrams you can use to jumpstart your integrations, odds are you can just copy and tweak to integrate API's!
Nested Diagrams (Subassemblies)
Nested wiring diagrams (called subassemblies) can be built to minimize the complexity of large diagrams and reuse functionality.
Web Services
Build Web Services as wiring diagrams so external systems can invoke them via a simple REST-style URL and pass data for processing.
Batch Jobs
Wiring diagrams can be saved as batch jobs that will be executed based on a configured schedule.
Project Portal
Collaborate with our Dev Team and monitor the progress of your API integration project in realtime with our full featured Project Portal for desktops, tablets and smart phones.
Testing
We'll help you create a test environment to make sure all works great before you're ready to go live.
Workflow Experts
Our workflow experts will help you refine your integration with solid business logic and fully utilize your apps features. At times we may even recommend new apps to accomplish the job.
VIP Support
All your tailored  API integrations are fully supported at the highest support level.
Training
Once your tailored API integrations are ready to go live, we’ll train you on how to use them.
and many more features...

's Pricing

Pricing plans that scale with your business.

Basic

24 Automations
Multiple Triggers & Actions
Runs every 15 Minutes
Instant with Web Hooks
4,500 Tasks/month
7 Days History Logs

Pro

80 Automations
Multiple Triggers & Actions
Runs every 10 Minutes
Instant with Web Hooks
30,000 Tasks/month
Premium 1,2 Apps
30 Days History Logs

Premium

120 Automations
Multiple Triggers & Actions
Runs every 5 Minutes
Instant with Web Hooks
60,000 Tasks/month
Premium 1,2,3 Apps
Run Tailored Integrations
Assembly Editor
90 Days History Logs

Performance 1

200 Automations
Multiple Triggers & Actions
Runs every 5 Minutes
Instant with Web Hooks
80,000 Tasks/month
Premium 1,2,3 Apps
Run Tailored Integrations
Assembly Editor
90 Days History Logs

Performance 2

400 Automations
Multiple Triggers & Actions
Runs every 5 Minutes
Instant with Web Hooks
160,000 Tasks/month
Premium 1,2,3 Apps
Run Tailored Integrations
Assembly Editor
90 Days History Logs

Performance 3

600 Automations
Multiple Triggers & Actions
Runs every 5 Minutes
Instant with Web Hooks
300,000 Tasks/month
Premium 1,2,3 Apps
Run Tailored Integrations
Assembly Editor
90 Days History Logs

Larger Plans

Need more automations, faster polling, unlimited tasks and more? Contact us for a custom quote.

Find the perfect solution. Compare plan features.

Automations
24
60
80
120
Tasks per Month
4,500
20,000
30,000
60,000
Web Services per month
5,000
7,500
10,000
Batches per month
5,000
7,500
10,000
Polling Frequency
15 Minutes
15 Minutes
10 Minutes
5 Minutes
Support
Priority
Priority
VIP
VIP
Concierge Service
f
1  free automation
2 free automations
3 free automations
Apps
250+ apps
Premium 1
Premium 1, 2
Premium 1, 2, 3
Automations Timeouts
2 min.
3 min.
4 min.
5 min.
Multiple Triggers & Actions
Tailored Integrations
Custom Development "Dev Team"
History Logs
Assembly Editor
Automations
200
400
600
600 +
Tasks per Month
80,000
160,000
300,000
300,000 +
Web Services per month
15,000
30,000
60,000
60,000 +
Batches per month
15,000
30,000
60,000
60,000 +
Polling Frequency
5 Minutes
5 Minutes
5 Minutes
More frequent
Support
VIP
VIP
VIP
VIP
Concierge Service
f
5 free automations
5 free automations
5 free automations
5 free automations
Apps
Premium 1, 2, 3
Premium 1, 2, 3
Premium 1, 2, 3
Premium 1, 2, 3
Automations Timeouts
5 min.
5 min.
5 min.
longer
Multiple Triggers & Actions
Tailored Integrations
Custom Development "Dev Team"
History Logs
Assembly Editor